Консорциум OpenFog Consortium, учрежденный в ноябре 2015 г. компаниями ARM, Cisco, Dell, Intel, Microsoft и Принстонским университетом, опубликовал описание эталонной архитектуры OpenFog — универсальной технологической модели для проектов с применением Интернета вещей (IoT), мобильной связи 5G и приложений искусственного интеллекта (ИИ).
В основу OpenFog легло применение «туманных вычислений» (Fog computing) — специальной системы обработки и хранения данных, управления работой устройств и обслуживания сетевых коммуникаций, которая предусматривает расположение данных поблизости от источника их генерации и последующего использования с возможностью обслуживания через облачную инфраструктуру.
Туманные вычисления
Термин «туманные вычисления» был впервые предложен компанией Cisco. Согласно концепции, эта платформа напоминает граничные вычисления (edge computing), и обе рассматриваются как противовес облачной модели.
Напомним, что главной особенностью облачной модели вычислений является существование централизованного набора разнообразных вычислительных ресурсов, которые предоставляют свои сервисные функции дистанционно распределенным клиентам, получающим доступ через сеть для работы с облачной инфраструктурой.
В отличие от облачной модели для туманных и граничных вычислений применяется другой тип взаимодействия: потребители используют сервисные функции ресурсов, размещенных на периферийных устройствах в распределенной сети. Используемые в таких системах данные размещаются на клиентских узлах, где предстоит их последующая обработка, или поблизости; для сбора данных часто используется беспроводная связь.
Достоинство туманных и граничных вычислений перед облачными системами состоит прежде всего в заметном снижении латентности собираемых данных. Эта особенность является определяющим фактором для систем реального времени. Локальная обработка собранных данных может осуществляться в таких системах непосредственно на месте их генерации. Защищенность таких систем также выше, чем при облачных вычислениях.
Хотя модели граничных и туманных вычислений во многом близки между собой, у них также есть и отличия. В граничной модели периферийные устройства всегда подключены онлайн и осуществляют непрерывную передачу данных по сети. В случае туманных вычислений данные могут «приземляться» на любом участке сети — от центральных узлов до периферийных устройств.
Эталонная архитектура OpenFog
Цель создания консорциума OpenFog была объявлена его учредителями еще в 2015 г. Она состояла в разработке системной архитектуры для туманных, граничных и распределенных моделей. В список задач, стоящих перед консорциумом, также входила проработка методов практического внедрения новых моделей вычислений.
Для реализации намеченных целей были созданы несколько рабочих групп. Они должны были заняться детальной проработкой по каждому из заявленных направлений платформы OpenFog, выработкой единой модели безопасности для этих систем и разработкой кейсов для иллюстрации индустриального внедрения новых технологий.
В основу эталонной архитектуры OpenFog легли восемь технологических принципов: безопасность, масштабируемость, открытость, автономность, RAS (reliability, availability, serviceability — надежность, доступность и пригодность для сервисного обслуживания), адаптируемость, иерархический принцип выстраивания входящих элементов, программируемость.
Инфраструктура OpenFog представляет собой набор узлов (fog nodes) на базе сетевых смарт-устройств, которые выполняют обработку данных в рамках модели туманных вычислений. В проекте также содержатся описания вариантов иерархического выстраивания узлов, модели развертывания систем, примеры возможных реализаций.
«Интернет появился в свое время благодаря тому, что предварительно был разработан универсальный протокол TCP/IP, который стал стандартом для будущей системы. Аналогичную роль может сыграть эталонная архитектура OpenFog. Этот стандарт и универсальная платформа могут применяться для строительства прикладных систем в сетях 5G, Интернета вещей, создания приложений искусственного интеллекта. Широкое внедрение туманных вычислений должно начаться со строительства „умных“ городов, выпуска подключённых автомобилей, развития дронов и других „умных“ устройств. Эталонная архитектура OpenFog способна раскрыть потенциал этих систем для цифровой трансформации экономики в целом», — заявил Хельдер Антюнес (Helder Antunes), председатель OpenFog Consortium и руководитель подразделения Corporate Strategic Innovation Group компании Cisco.
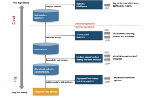
Варианты возможного применения архитектуры OpenFog
Область применения для новой архитектуры была обозначена компанией Cisco. Согласно ее предложению, туманные вычисления в наибольшей степени подходят для работы с системами межмашинного взаимодействия (machine-to-machine, M2M) и устройств, использующих человеко-машинный интерфейс (human-machine interface, HMI). Cisco выделила три основные группы таких устройств.
Первая — это устройства для сбора данных, генерируемых серийно расставленными сенсорами с частотой от нескольких миллисекунд до долей секунд. Подобные устройства встречаются в системах безопасности и комплексах управления промышленными объектами. Для них характерны требования низкой латентности при получении данных и высокая производительность для расчета требуемых характеристик реального времени.
Ко второй группе устройств относятся системы, отвечающие за обработку операционных и иных данных. Исходные данные поступают с частотой от нескольких секунд до нескольких минут. К числу таких систем могут быть отнесены устройства визуализации физических процессов, различные технологические промышленные системы. Требования к латентности собираемых данных и их обработке не так велики, как для устройств первой группы, однако все данные обрабатываются в реальном режиме.
Третья группа устройств служит для накопления и обработки исторических данных, собираемых с частотой от нескольких минут до нескольких дней. Подобные требования характерны для систем визуализации и подготовки отчетов.
В качестве примеров использования модели туманных вычислений можно назвать «умную» систему дорожной сигнализации, которая должна уметь управлять текущей обстановкой на дорогах. Ее реализация в рамках города способна снизить аварийность и избавиться от дорожных пробок. Другие примеры — системы безопасности на железной дороге, контроля расхода электроэнергии в «умных» грид-сетях, киберзащиты предприятия.



































