Статья только в электронной версии журнала
Платформа дополнена поддержкой J2EE и .Net, а также улучшенными сервисами
Стремясь войти в новый ритм после приобретения Compaq Computer, компания Hewlett-Packard (Купертино, шт. Калифорния) концентрирует ресурсы и технологии вокруг платформы корпоративного управления OpenView. Пересматривает она и стратегию перехода к Web-услугам.
Одним из первых результатов слияния с Compaq станет расширение свойственного OpenView интуитивно понятного подхода к управлению. По словам представителей НР, в этой платформе будет обеспечена поддержка таких технологий, как J2EE (Java 2 Enterprise Edition) и Web-услуги в рамках программы Microsoft .Net. Скорейшему продвижению новой инициативы должна способствовать ежегодная конференция пользователей, которую компания провела в июне в Сиэтле, представив на ней множество усовершенствованных инструментальных средств.

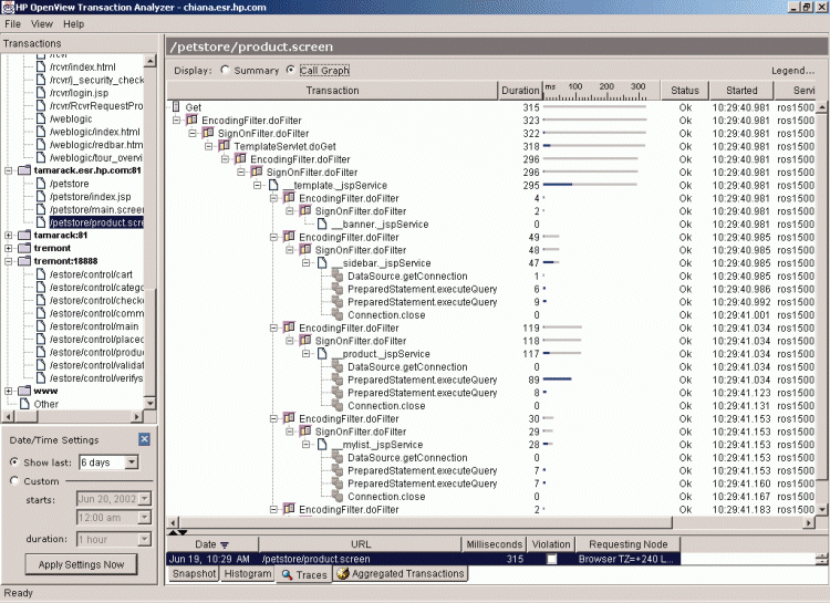
В поисках причины неполадок Transaction Analyzer проверяет все компоненты транзакции
“Мы будем активно разыгрывать карту управления, - заявила Нора Дензел, старший вице-президент бизнес-подразделения НР по глобальному продвижению ПО. - Нашими продуктами уже пользуется 135 тыс. различных корпораций, и мы можем предложить им улучшенное управление оборудованием и переход к Web-услугам”.
А генеральный менеджер OpenView Патти Азарелло подчеркнул, что те инженеры Compaq, которые теперь трудятся на предприятии НР в Пало-Альто (шт. Калифорния), помогут компании развиваться сразу в двух направлениях - в области Web-услуг J2EE и .Net.
“Специалистов по .Net у нас теперь больше, чем у самой Microsoft”, - похвалился он.
На конференции НР представила анализатор транзакций OpenView Transaction Analyzer, способный раскладывать их на отдельные компоненты для выявления источников проблем.
“Вы сможете опускаться до уровня JavaBeans или объектов COM (Component Object Model - компонентная объектная модель), просматривать там все задачи и выяснять, какой вклад вносит каждая из них в длительность отклика, - поясняет Билл Эметт, менеджер по маркетингу решений НР (Форт-Коллинс, шт. Колорадо). - Это позволит четко определить долю сетевой задержки в общем времени реакции”.
Выпуск анализатора транзакций запланирован на середину июля. На первом этапе он будет работать только с WebSphere корпорации IBM, WebLogic фирмы BEA Systems, серверами приложений НР и приложениями .Net. В последующем, по словам Азарелло, спектр поддерживаемых Web-услуг будет расширяться.
На этой же конференции Hewlett-Packard анонсировала новые версии OpenView Service Desk и OpenView Network Node Manager, которые, как отметили представители компании, обеспечивают лучшее управление на уровне сервиса. Service Desk 4.5 способна пересылать объекты сервисного уровня в другие инструменты OpenView, используя для этого интерфейс XML. В результате такого подхода администратор получает более надежные данные о производительности работы пользователей.
Одновременно НР улучшила возможности Network Node Manager по фильтрации событий. Количество сетевых событий, направляемых на пульт OpenView, в версии 6.3 этой программы уменьшено на 45%, что, как подчеркнул в своем выступлении главный ИТ-архитектор фирмы Avaya (Мейтленд, шт. Флорида) Марк Уотмэн, делает продукт гораздо полезнее.
“Вы просто не сможете эффективно работать с пультом, если не затратите массу времени на настройку приложения, - заявил он. - Поэтому здесь нужна интеллектуальная корреляция”.
Участники конференции познакомились также с новым поколением ПО резервного копирования и восстановления Omniback, которое теперь носит название OpenView Data Protector 5.0. Эта новинка наглядно демонстрирует серьезные изменения в самом подходе НР к защите данных. Она поддерживает создание резервных копий на магнитной ленте для архивирования информации и зеркалирование дисков для скорейшего ее восстановления.
В рамках своей новой стратегии, учитывающей результаты слияния с Compaq Computer, компания Hewlett-Packard намерена усовершенствовать инструментарий управления сетями этой фирмы под названием TeMIP (Telecommunications Management Information Platform - платформа управления информацией в телекомуникационных сетях). Его новая версия позволит управлять конвергентными сетями передачи речевой информации и данных.


























